28 Ene Análisis espacial de un parcelario forestal con QGIS (Parte 1)

El análisis espacial nos permite realizar consultas para resolver problemas usando diferentes herramientas disponibles en QGIS. En el ejemplo que vamos a presentar, utilizaremos diferentes opciones para calcular estadísticas sobre una capa de polígonos, parcelas en este caso, sobre las que haremos una tarea de inventario de puntos, árboles de ejemplo; en el que resolveremos una sencilla tarea de consultoría y presentación de resultados.
El problema planteado es el análisis de un parcelario en el que se realizará un inventario de arbolado, de forma que calcularemos el número de árboles que se encuentran en cada parcela, y otras estadísticas que representaremos en un informe final como la densidad de árboles por hectárea o análisis sobre el predominio de una determinada especie.
Material
Los datos de parcelas que utilizamos han sido descargados desde la Sede Electrónica del Catastro de España y preparados para su uso en este ejemplo. Los árboles son datos ficticios y se han generado mediante la herramienta de crear datos aleatorios. Las dos capas han sido integradas en un Geopackage.
Objetivo y metodología
El objetivo del trabajo es realizar el análisis de un inventario de una capa de puntos sobre una capa de polígonos con QGIS. Los puntos se consideran individuos (que pueden ser árboles) y los polígono pueden ser parcelas. Para cada árbol conocemos su localización y en sus atributos la especie (especie) a la que pertenece, además de un identificador único (fid).


Gestión de estilos de visualización.
QGIS representa los datos geográficos mediante estilos. En un estilo podemos escoger el color de los elementos, el tamaño, o método de clasificación de los elementos. Además, podemos tener más de un estilo asociado con una capa de datos. Para conocer la especie de cada individuo podemos generar un estilo de visualización basado en una clasificación por categorías, donde si escogemos el campo especie, podemos representar nuestros puntos en función de la especie a la que pertenecen. Tenemos por lo tanto dos estilos asociados a la misma capa, uno que nos permite ver todos los puntos de la misma forma: Árboles; y otro clasificado por especies: Especies.

El panel de Estilo de capas nos permite gestionar cómodamente entre las diferentes visualizaciones de los datos. Este panel podemos activarlo desde el botón de Estilo de capas disponible en el panel de Capas. La clasificación de elementos nos permite visualizar nuestros datos, pero solamente tendremos un efecto de visualización sobre toda la capa.
Asignación de atributos mediante localización de elementos
El primer paso que vamos a realizar es asignarle a cada árbol la parcela en la que se encuentra. Esta función en SIG se encuentra en las herramientas de tipo de superposición de capas, donde mediante las relaciones geométricas entre capas, podemos asignar atributos de una capa a otra. En este caso, asignar el identificador de la parcela a los atributos de la capa de árboles.
Para esta tarea usaremos la herramienta Unir atributos por localización disponible en el panel de la Caja de herramientas de Procesos.

Los parámetros de conexión de esta herramienta son los siguientes:
- Capa de entrada: Es la capa a la que queremos asignar atributos de una segunda capa, en este caso los árboles.
- Unir capa: Capa que tiene los datos que queremos unir a la capa de entrada. En este caso la capa de parcelas.
- Predicado geométrico: Podemos seleccionar el tipo de relación geométrica entre las capas, que dependerá de las geometrías implicadas en el proceso y básicas en una relación SIG. En este caso, seleccionamos dentro, pues buscamos los puntos que están «dentro» de cada parcela.
- Campos añadir: Esta opción nos mostrará la estructura de la tabla que contiene los dato a añadir a la capa de entrada, y podremos seleccionar todos los que necesitemos. En este caso, solamente seleccionamos el campo con el identificador de parcela id.
- Tipo de unión: En este apartado, se especifica cómo se realiza la unión entre capas. Básicamente nos podemos encontrar con relaciones de uno a muchos o de uno a uno. En nuestro caso se trata de una relación de uno a uno, pues un punto solamente puede encontrarse en una única parcela. La relación de uno a varios podría darse por ejemplo en la relación entre dos capas de polígonos. Si representásemos como polígono el tronco de un árbol, que hiciese las veces de lindero entre parcelas, podría darse la situación de que una parte del tronco estuviese en una parcela y otro en otra, por lo que tendríamos una situación de relación de uno a varios.
- El prefijo de campo unido: El resultado de la unión espacial será la creación de un nuevo campo en la capa de entrada que se llamará igual que en la capa unida (en este caso fid), podemos definir un prefijo que nos permite distinguir claramente que es un atributo de otra tabla. En nuestro caso indicaremos que es parcela_ para que componga el campo parcela_id.
- Capa unida: El resultado de la operación es una nueva capa que tendrá los elementos y atributos de la capa de entrada, y los atributos de la capa unida seleccionados; o podemos guardarlo en una capa temporal que se carga en el panel de capas, o podemos seleccionar un formato en el que almacenar el resultado. En nuestro caso lo guardaremos en el Geopackage con el nombre arboles_parcela.
El resultado será una nueva capa de puntos llamada arboles_parcela, que contiene los puntos de los árboles, pero ahora con un nuevo atributo que es el identificador de parcela al que pertenece.

Cálculo de estadísticas sobre una capa vectorial
Una vez que conocemos la parcela a la que pertenece cada árbol, podemos afrontar el conteo de árboles por parcela. Esta tarea la vamos a realizar mediante un complemento disponible para QGIS que deberemos instalar que se llama Group stats.

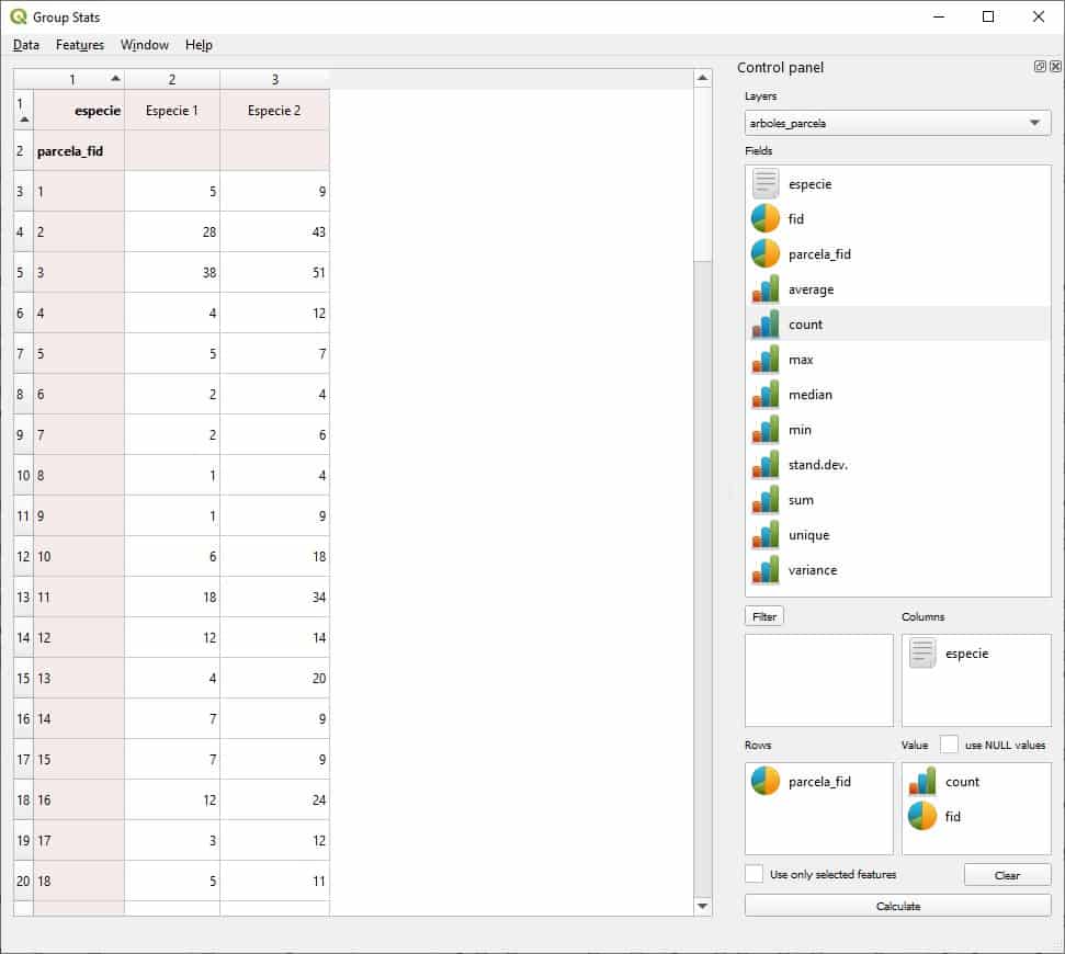
El complemento permite calcular estadísticas y analizar los campos de una capa vectorial cargada en QGIS. En este caso vamos a utilizarlos para «pivotar» la tabla de datos de la capa de árboles. En la capa original los datos se organizan en el identificador de árbol en las filas de la tabla, y el identificador de la parcela en una columna. El objetivo es conseguir una tabla en la que en las filas se encuentren los identificadores de cada parcela, y en las columnas el número de árboles de cada especie que hay en cada parcela. Para conseguir esto, deberemos configurar el complemento de la siguiente forma.

En primer lugar, seleccionamos la capa sobre la que queremos calcular las estadísticas en el apartado Layers en este caso arboles_parcelas.
En el siguiente apartado Fields, veremos en primer lugar los campos de la tabla de atributos, donde se diferencian los campos de tipo texto (icono de libreta) y los campos numéricos (gráfico de tarta), y además las estadísticas que se pueden calcular (histograma). Estos son los elementos, que, combinándolos, nos permiten calcular las estadísticas. En nuestro caso el procedimiento es el siguiente.
- En primer lugar, «arrastramos» la columna parcela_id al espacio de filas (Row).
- A continuación, «arrastramos» la columna de especie al espacio de las columnas (Colums).
- En tercer lugar, «arrastraremos» el campo de identificación de los árboles fid, al apartado de cálculo (Values) y la estadística que queremos calcular, en este caso la opción de contar Count.
En ese momento se activará el botón de Calculate, y en el apartado izquierdo del complemento aparecerá el resultado del cálculo, como podemos ver en la imagen superior. Una tabla en donde se han «pivotado» los datos, de forma que en la primera columna aparece el identificador de cada parcela, y en la segunda y tercera columna (En realidad es un campo por cada valor único que hay en el campo especie) el número de árboles de cada especie por parcela.
El resultado se puede guardar en un archivo CSV a través del menú Data del complemento. El formato en el que se calculan los datos, deberemos corregirlos, pues si nos fijamos en la primera línea aparecerán unos datos en blanco, pues identifica en la primera línea el nombre del campo de los valores. Este resultado lo podemos corregir fácilmente abriendo el fichero CSV con un editor de texto tipo Block de notas como se ve en la siguiente imagen. Poniendo en la primera línea los encabezados de los campos objetivos:

Unión de las parcelas con el cálculo del número de árboles
Una vez obtenido el resultado del número de árboles por parcela, debemos realizar una operación de unión de atributos que nos permita «añadir» esos resultados a la tabla de atributos de parcelas y configurar las simbologías a partir de ese momento.
Realizaremos por lo tanto una unión de atributos en las propiedades de la capa de parcelas, con el resultado del CSV que habremos cargado en nuestro proyecto, a través del campo id_parcela.

Representación de resultados a través de la creación de estilos
Las capas de información geográfica en los SIG no están asociadas a una simbología específica, sino que podemos variarla en función de nuestros intereses, bien asignando estilos por defecto, o más de un estilo por capa. Para nuestro trabajo, vamos a crear cuatro estilos para representar la misma capa de parcelas.
- Estilo por defecto.
- Estilo de parcelas por número de árboles.
- Estilo de parcelas por densidad de árboles por hectárea.
- Predominancia de especies por parcelas.
El primer estilo es mediante el cual se representa por defecto la parcela y hemos visto en las primeras imágenes, donde todas las parcelas se representan igual.
El segundo estilo nos lleva a realizar una clasificación graduada, por la suma de árboles de cada especie por parcela.


Para el tercer estilo, deberemos realizar la suma de especies, pero además utilizar la función espacial para calcular el área de cada parcela. Esta área se calcula por defecto en las unidades de la proyección de la capa, por lo que deberemos transformarlas en hectáreas, dividiendo el área por 10.000.


En cuarto lugar, podemos crear representaciones de predominancia de especies por parcela a través de los estilos basados en reglas. La construcción de consultas se puede utilizar para hacer selecciones sobre los elementos de una capa, pero también como filtro para establecer las condiciones de qué y cómo representamos en una capa. En este estilo, componemos dos condiciones que nos permiten construir un mapa en el que vemos las parcelas en las que predomina la Especie 1, y en el mismo mapa representaremos las parcelas en las que la Especie 2 suponen más del 75% de los árboles de una parcela.


La combinación de diferentes herramientas con QGIS nos permiten resolver problemas espaciales de diferentes temáticas, en donde los resultados pueden ser presentados en forma de mapas, informes o simplemente como capas que pueden ser utilizados por otros usuarios. En siguientes artículos, veremos cómo podemos realizar análisis similares, pero combinando diferentes variables dentro de unas determinadas capas.
Galileo segunda generación: desarrollo a todo ritmo
El programa Galileo Segunda Ge...
Cartografía del plástico con UAV: Solución innovadora
La Federación Internacional d...
Historia de la topografía: cómo se mapearon tierras sin GPS
Este artículo explora la fasc...